ads/auto.txt

Business Name Registration Act 2011 Cth

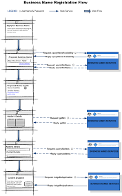
Australia To Reform Business Name Registration Process

Australia To Reform Business Name Registration Process

Australia To Reform Business Name Registration Process By Nair Co Issuu

Australia To Reform Business Name Registration Process By Nair Co Issuu

Ip Basics Registering And Owning A Business Name As Part Of Your Ip Strategy Carroll O Dea Lawyers

Ip Basics Registering And Owning A Business Name As Part Of Your Ip Strategy Carroll O Dea Lawyers

Consumer Protection Policy Word 994kb

Consumer Protection Policy Word 994kb

Blb2119 Corporations Law 1 Blb2119 Corporations Law 1 Vu Thinkswap

Blb2119 Corporations Law 1 Blb2119 Corporations Law 1 Vu Thinkswap

Business Names Registration The Rules Just Changed Carter Newell

Business Names Registration The Rules Just Changed Carter Newell

Business Names Registration The Rules Just Changed Carter Newell

Business names registration act 2011.

Business name registration act 2011 cth. 29 july 2019 about this compilation. This act may be cited as the registration of business names act 2011. Sch 1 items 1 5 104 339 date of assent.

Of the patents and companies registration agency act 2010. 1 in this act unless the context otherwise requires agency means the patents and companies registration agency established under section. Business 5 entities 6 notified state territory registers division 3 constitutional basis and application of this act and the transitional act 7.

Names registration act while the business name is held under. Business names registration act 2011 and for. Transitional act means the business names registration transitional and consequential provisions act 2011 and includes instruments made under that act.

1 business means an activity or series of activities done. Business names registration act 2011 table of provisions part 1 preliminary division 1 introduction 1 short title 2 commencement division 2 definitions 3 dictionary 4. Treasury laws amendment registries modernisation and other measures act 2020 c2020a00069.

I business names registration transitional and consequential provisions bill 2011 no. 1 july 2019 includes amendments up to.

Https Www Commerce Wa Gov Au Sites Default Files Atoms Files Lpf02 Pdf

Https Www Commerce Wa Gov Au Sites Default Files Atoms Files Lpf02 Pdf

Corporate Personality And Business Organisations Ppt Download

Corporate Personality And Business Organisations Ppt Download

Https Www Tglaw Com Au Awms Upload Files Publications 2012 Alert 20 20franchising 20 20business 20name 20register 20 20may 202012 Pdf

Https Www Tglaw Com Au Awms Upload Files Publications 2012 Alert 20 20franchising 20 20business 20name 20register 20 20may 202012 Pdf

Corporate Personality And Business Organisations Ppt Download

Corporate Personality And Business Organisations Ppt Download

Https Asic Gov Au Media 4055413 Message Implementation Guide For Software Developers V2 5 Pdf

Https Asic Gov Au Media 4055413 Message Implementation Guide For Software Developers V2 5 Pdf

Register A Trade Mark In Australia Overseas Registration From Clarifis Ip

Register A Trade Mark In Australia Overseas Registration From Clarifis Ip

Http Eur Lex Europa Eu Legal Content En Txt Pdf Uri Celex 32015r2446

Http Eur Lex Europa Eu Legal Content En Txt Pdf Uri Celex 32015r2446

Https Legislation Nt Gov Au Api Sitecore Act Pdf Id 11681

Https Legislation Nt Gov Au Api Sitecore Act Pdf Id 11681

Acpns Legal Case Notes Series 2019 58 Australian Appaloosa Association Ltd And Australian Securities Investments Commission Qut Eprints

Acpns Legal Case Notes Series 2019 58 Australian Appaloosa Association Ltd And Australian Securities Investments Commission Qut Eprints

Https Www Parliament Wa Gov Au Publications Tabledpapers Nsf Displaypaper 3914340c9353b083eedebf6d482580120006ca40 File Tp 4340 Pdf

Https Www Parliament Wa Gov Au Publications Tabledpapers Nsf Displaypaper 3914340c9353b083eedebf6d482580120006ca40 File Tp 4340 Pdf

Https Legislation Nt Gov Au Api Sitecore Act Pdf Id 11575

Https Legislation Nt Gov Au Api Sitecore Act Pdf Id 11575

Http Newyorkconvention1958 Org Doc Num Php Explnum Id 2281

Http Newyorkconvention1958 Org Doc Num Php Explnum Id 2281

Pdf Labour Standards In The Global Supply Chain Workers Agency And Reciprocal Exchange Perspective

Pdf Labour Standards In The Global Supply Chain Workers Agency And Reciprocal Exchange Perspective

Https Legislation Nt Gov Au Api Sitecore Act Pdf History Id 21444

Https Legislation Nt Gov Au Api Sitecore Act Pdf History Id 21444

Source : pinterest.com